
Précis condensé à l'usage d'un nettoyage

1 - Être à jour
2 - Nettoyage automatique
3 - Vérifier les UDR
4 - Vérifier les erreurs signalées
5 - Bonus - ressources manquantes
6 - Terminer
7 - Annexe - Cas pratiques
1 - Être à jour
Première étape et non des moindres : utilisez toujours la dernière version de xEdit.
| Oblivion | Fallout 3 | Fallout New Vegas | Skyrim | Enderal | Skyrim Special Edition | Fallout 4 | Fallout 76 |
|---|---|---|---|---|---|---|---|
2 - Nettoyage automatique
Utilisez le QuickAutoClean, pour cela exécutez xEditQuickAutoClean.exe. Un fenêtre s'affichera avec la liste des mods installés, vous ne pouvez en nettoyer qu'un seul à la fois. Sélectionnez le mod de votre choix et laisser la magie opérer : xEdit va effectuer plusieurs nettoyages successifs pour enlever les Identical To Master (ITM) et Deleted References. Résumé très rapidement les ITM rétablissent des variables vanilla et donc rendent inopérantes des parties de mods suivant leur ordre de chargement, les Deleted References feront planter le jeu ou le rendront très instable si elle sont appelées par des mods. Je vous renvoie au tutoriel Nettoyer les mods - Pourquoi ? - Comment ? pour plus détails. (en cours de mise à jour)
Une fois la tambouille terminée, xEdit affichera le compte-rendu de ce qui a été nettoyé dans l'ongle Messages.
Effectuez ensuite un clic droit sur le mod et sélectionnez Check for errors - cette étape est importante, ne l'oubliez pas !
Si xEdit ne trouve rien à ce stade, normalement il faudrait informer l'auteur du mod s'il s'agit d'une traduction pour qu'il fasse le nécessaire de son côté (ou lui transmettre votre fichier nettoyé avec sa VO), mais en vérité si on en est à nettoyer le mod, c'est certainement que l'auteur ne maitrise pas cette partie. Si vous-même n'êtes pas à l'aise avec ces concept,s vous avez déjà pas mal déblayé le terrain. Contactez l'auteur ou postez sur le forum le compte-rendu d'xEdit, le lien du mod et quelqu'un de bienveillant tâchera de vous aider
Sinon pour les plus téméraires... !
3 - Vérifier les UDR
Si le nettoyage a trouvé des références supprimées, il a appliqué la fonction Undelete and Diseable Reference (UDR) afin de les rendre à nouveau opérantes, sans qu'elles soient pour autant visibles (diseable = masquées, mais présentes). Les sources de crash ont donc été supprimées, mais peut-être cela a-t-il un impact sur la jouabilité. Pour cette raison, il convient de vérifier dans la liste des messages ce que fait chaque référence car... elles n'ont pas a être visuellement supprimées (diseable) comme dans cet exemple, message #9 et #10 : le mod modifie les effets de flaque de sang, mais supprimait consciencieusement toute une série de pylônes en pierre le long d'une ruine !
Utilisez-le champ de recherche par FormID en haut, vous gagnerez un temps fou puisque xEdit vous dit quoi chercher.
Affichez l'onglet View, c'est le cœur du logiciel. Il vous permet d'avoir sous forme de tableau comparatif chaque référence sélectionnée dans ses différentes versions (dans skyrim.esm, puis dans un DLC par exemple, puis dans le mod chargé). Je vous renvoie au tutoriel initial pour plus de précision sur le fonctionnement.
Ces petits trucs, le nettoyage automatique ne les voit pas ; pour ces cas-là une seule solution : Clic droit sur la référence > Delete > valider. Ce faisant, on efface la modification apportée par le mod, et donc on rétablit la version vanilla. Supprimer une suppression, c'est rétablir, oui vous avez tout compris ! Pour déterminer si une modification doit être conservée ou non, il est primordial de connaître le mod, ses objectifs, sa zone de travail.
4 - Vérifier les erreurs signalées
- Les navmeshes supprimés : les navmeshes supprimés par les mods sont une source de plantage du jeu. xEdit ne corrige pas cela automatiquement, il vous indique quelle(s) référence(s) sont à supprimer manuellement.
- Des erreurs dans les conditions de quêtes, souvent une référence NULL appelée (une comparaison avec rien, il manque un truc, soit un oubli, soit une référence qui a été supprimée par l'auteur entre-temps dans le processus de création). Au mieux cela bloque l'avancée d'une quête, au pire le jeu plante. Un exemple de résolution détaillé en point 7.
- Tout un tas d'autres trucs possibles en vérité, on fonctionnera au cas par cas. Si votre mod est pour SSE mais fourni en tant que mod pour Skyrim (mauvais portage ou simple oubli) vous devriez avoir une flopée de messages d'erreurs par exemple.
5 - Bonus - facultativement, vérifier qu'il ne manque pas de ressources
Il peut arriver, en particulier avec un mod tout neuf et pas forcément testé par quelqu'un d'autre que l'auteur, qu'il manque des ressources à l'archive. xEdit peut en détecter une partie (notamment les textures et maillages) à l'aide d'un script (merci à Kesta) :
- Faire un clic droit sur le mod -> Apply Script, choisir « Asset manager » afin d'afficher cette fenêtre :
- Tout sélectionner dans les deux panneaux de gauche, vérifier que c'est « Check for missing assets » qui est sélectionné, et cliquer sur OK.
- xEdit affichera le compte rendu dans l'onglet Messages
6 - Terminer
Sauvegardez les modifications et conservez le backup créé par xEdit dans un dossier facilement retrouvable. Bien joué !
7 - Annexe - Cas pratiques
Attention, n'appliquez pas bêtement en fonçant tête baissée ce que je développe ici, il s'agit de vous donner des pistes raisonnables et chaque mods possède ses particularités (voir tutoriel)
- Mod ajoutant uniquement de nouvelles armes aux listes de forges : il doit y avoir uniquement des nouvelles références, pas d'armes vanilla, pnjs, coffre, cellules ou d'autres trucs modifiés (identifiés en vert par xEdit)
- Mod ajoutant de nouvelles armes et armures forgeables, achetables, trouvables aléatoirement et placées dans des endroits spécifiques : les listes seront modifiées ainsi que les cellules concernées par le placement des objets. Les autres cellules si modifiées par autre chose (par exemple, un rocher déplacé) mais sans ajout de nouvelles armes (sous-groupe Placed Objects de la cellule) sont suspectes. Les armes et armures vanilla n'ont pas a être modifiées, les modifications apportées les concernant doivent être supprimées
- Mod ajoutant une nouvelle habitation / lieu : des références (arbres, éléments de décors) sont déplacées ou rendus invisibles. De nouveaux intérieurs sont créés (navmeshes, placement d'objets). Peut contenir des scripts, de nouveaux PNJs ou en déplacer certains vanilla. Ne doit pas modifier d'autres cellules vanilla intérieures (sauf si interconnexion avec une cellule internes via une porte par exemple) ou de cellules extérieures n'ayant aucun lien (habitation proche de Blancherive qui modifie une zone à l'autre bout de la carte). Ne doit pas modifier les coffres vanilla.
- Mod ajoutant de nouveaux sorts : peut modifier les listes des marchands, des butins aléatoire nivelés. Ajout des sorts / enchantement et livres liés. Peut contenir de nouveaux scripts, peut modifier des cellules si livres volontairement placés à des endroits spécifiques.
- Mod quelconque modifiant plus de 2000 scripts du jeu de base : le (ou la) moddeur est à passer au pilori ou n'importe quel autre instrument de torture sympathique, il a en fait cliqué sur « recompile all scripts » dans le CK. Une seule solution : supprimer tous les scripts vanilla présents dans le mod.
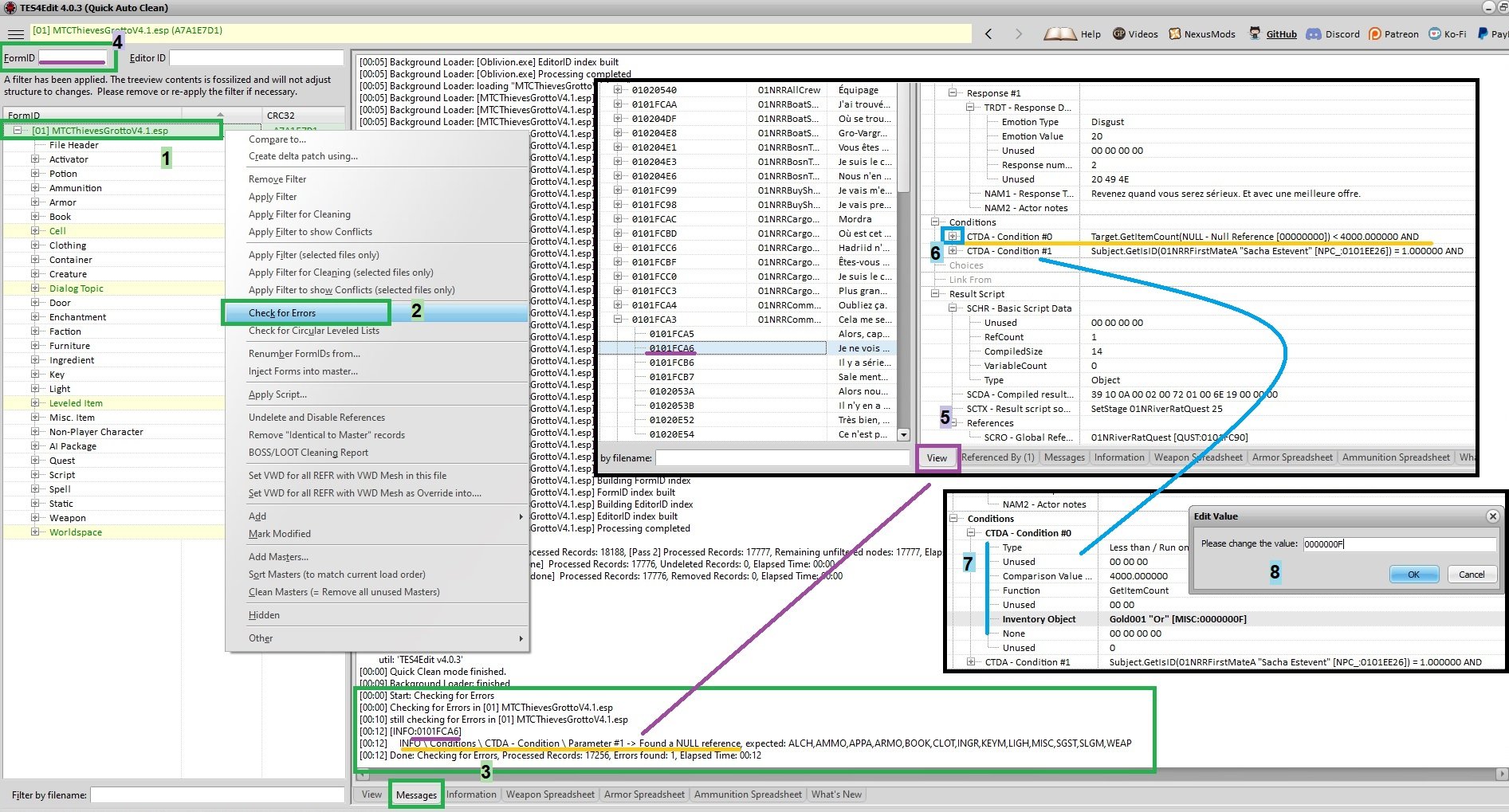
- Cas pratique : nettoyage d'une erreur de condition de quête
L'image suivante illustre la suite de ces huits étapes :

- Faites un clic droit sur le nom du mod. Si vous cliquez plus bas dans l'arborescence, les étapes suivantes ne s'appliqueront qu'au groupe et à ses sous-groupes. C'est clairement un gain de temps sur un gros mod si vous savez où chercher, mais en l’occurrence ici on commence en aveugle donc on demandera à scruter tout le mod
- Clic droit donc, puis sélectionnez Check for Error dans le menu
- xEdit va mouliner quelques temps et vous affichera un compte-rendu dans l'ongle Messages. De là identifiez l'erreur (ici, une comparaison attend une référence, or rien ne lui précisé) et l'ID concernée puis recherchez-là avec le champ de recherche en haut à gauche
- Basculez sur l'onglet View et retrouvez dans le tableau la partie impactée. Ici, on voit qu'il s'agit d'une condition à une réponse de dialogue où il est question d'argent, puis on fait une comparaison d'un truc indéfini (NULL) inférieur (<) à 4000.0. On peut donc en déduire qu'à la place de Null - 00000000 il faudrait plutôt la référence de l'or (qui est 0000000F)
- Développez la branche concernée pour avoir la totalité des paramètres
- Vous pouvez ainsi les éditer à l'aide de Clic droit > Edit
- Le champ affiche du texte + la formID, inscrire juste la formID et valider suffit. Le champ sera mis à jour avec les autres informations si l'ID existe réellement (ici on a bien retrouvé son EditorID (Gold001) et son nom en jeu (Or)
- Faites à nouveau une vérification d'erreur, cette fois en ciblant directement les Dialogues pour gagner du temps, il ne devrait plus rien y avoir si votre correction a fonctionné
Résultat dans le CS :





